D'fhéadfaí na grianghraif a chuir tú ar fáil a úsáid chun seirbhísí Bing phróiseáil íomhánna a fheabhsú.
Polasaí príobháideachais
|
Téarmaí Úsáide
Ní féidir an nasc seo a úsáid. Seiceáil go dtosaíonn do nasc le 'http://' nó 'https://' chun triail eile a bhaint as.
Ní féidir an cuardach seo a phróiseáil. Bain triail as íomhá nó as eochairfhocail eile.
Bain triail as Cuardach Amharc
Cuardaigh, aithin oibiachtaí agus téacs, aistrigh nó réitigh fadhbanna le híomhá
Tarraing íomhá amháin nó níos mó anseo,
uaslódáil íomhá
nó
oscail an ceamara
Scaoil íomhánna anseo chun do chuardach a thosú
Chun Cuardach Físiúil a úsáid, cumasaigh an ceamara sa bhrabhsálaí seo
日本語
Gach rud
Cuardach
Íomhánna
Inspioráid
Cruthaigh
Bailiúcháin
Físeáin
Mapaí
Nuacht
Tuilleadh
Siopadóireacht
Eitiltí
Taisteal
Nótaleabhar
Uathsheinn gach GIFanna
Athraigh uathsheinn agus socruithe íomhá eile anseo
Uathsheinn gach GIFanna
Smeach an lasc chun iad a chasadh air
GIFanna uathsheachadta
Méid íomhá
Gach ceann
Beag
Meánach
Mór
Ollmhór
Ar a laghad... *
Leithead Saincheaptha
x
Airde Saincheaptha
px
Iontráil uimhir do Leithead agus Airde
Dath
Gach ceann
Dath amháin
Dubh & bán
Cineál
Gach ceann
Grianghraf
Fáisc-ealaín
Líníocht le líne
GIF beochana
Trédhearcach
Leagan amach
Gach ceann
Cearnóg
Leathan
Ard
Daoine
Gach ceann
Aghaidheanna amháin
Ceann &barainní
Dáta
Gach ceann
Le 24 uair an chloig anuas
Le seachtain anuas
Le mí anuas
Le bliain anuas
Ceadúnas
Gach ceann
Gach Creative Commons
Fearann poiblí
Saor in aisce le comhroinnt agus úsáid
Saor in aisce a roinnt agus a úsáid ar bhonn tráchtála
Saor in aisce chun rudaí a mhionathrú, a chomhroinnt agus a úsáid
Saor in aisce chun rudaí a mhionathrú, a chomhroinnt agus a úsáid ar bhonn tráchtála
Tuilleadh faisnéise
Scagairí a ghlanadh
SafeSearch:
Meánach
Docht
Measartha (réamhshocraithe)
As
Scag
511×678
lastbillo.weebly.com
Rest api uml sequence diagr…
61×63
lib.uml.com.cn
Ollama API 交互
57×57
lib.uml.com.cn
Ollama API 交互
1005×755
codejava.net
UML class diagram of HttpServlet API
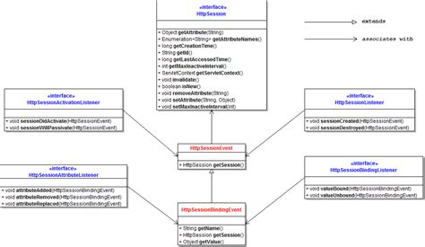
1005×585
codejava.net
UML class diagram of HttpSession API
1280×720
www.youtube.com
The best uses for Depakote - YouTube
512×512
freepik.com
Uml Special Flat icon
850×393
researchgate.net
Stream Processor API UML diagram | Download Scientific Diagram
2048×1365
messagu.ru
Uml diagram
1400×935
fity.club
Uml Block Diagram Uml Class Diagram Notation Uml Class How To Add
768×473
shipnext.com
UML VERONICA: Multipurpose and HeavyLift Carrier & Details and current ...
891×431
myxxgirl.com
Uml Sequence Diagram Rest Api Soffiseeley | My XXX Hot Girl
900×500
megavtogal.com
Uml component diagram диаграмма
405×720
www.youtube.com
CIA uses remote viewing to loca…
836×467
ar.inspiredpencil.com
Uml Sample
6099×3312
stackoverflow.com
c# - Review of UML class Diagram of a ASP.NET Core Web API - Stack Overflow
1676×2103
sexiezpix.com
Uml Templates Editable Online Edra…
304×455
skybooks.ir
قیمت و خرید کتاب UML @ Classroom
1180×600
pay.umva.net
Umva Pay - Developer - Api Documentation
1200×600
github.com
GitHub - Snide6526/Code2UML-GPT: A short python project that uses "gpt ...
673×709
fity.club
Uml Activity Diagram Example Creating Activity Diagrams With …
503×192
docs.ed-fi.org
Understanding UML, REST API, and Database Expressions of the Ed-Fi ...
1125×705
codejava.net
Servlet API Overview (UML class diagram)
2531×1912
sorryengineering.com
The best UML. Sequence diagram.
822×600
www.uml.edu
Campus Map | UMass Lowell
1082×753
arx.deidentifier.org
API – ARX – Data Anonymization Tool
898×600
www.uml.edu
Campus Map | UMass Lowell
1125×585
utpaqp.edu.pe
Uml Package Diagram Examples
1200×630
lobehub.com
UML-MCP-Server | MCP Servers · LobeHub
1760×1195
miloaa.weebly.com
Rest api sequence diagram - miloaa
800×450
linkedin.com
Udit Pahwa on LinkedIn: 10BedICU uses OpenAI’s API to improve India’s ...
1200×630
typebot.io
WhatsApp Business API Pricing Explained for 2025
400×600
skybooks.ir
قیمت و خرید کتاب Practical UML …
339×480
wuolah.com
Ejercicio-UML-Resuelto-2.pdf
900×543
kathmandupost.com
Former IGP Sarbendra Khanal quits CPN-UML
Tá roinnt torthaí folaithe toisc go bhfuil seans ann nach bhfuil siad inrochtana agat.
Taispeáin torthaí dorochtana
Tuairiscigh inneachar mí-oiriúnach
Roghnaigh ceann de na roghanna thíos.
Neamhábhartha
Maslach
Duine fásta
Mí-Úsáid Ghnéasach Leanaí
Aiseolas